Azure OpenAI Assistant Node
The Azure OpenAI Assistant Node enables you to interact with the Azure OpenAI Assistant API and receive intelligent responses generated by the Azure language model. This node supports the latest version of the Azure OpenAI API, providing access to the latest features and capabilities.

Node Inputs
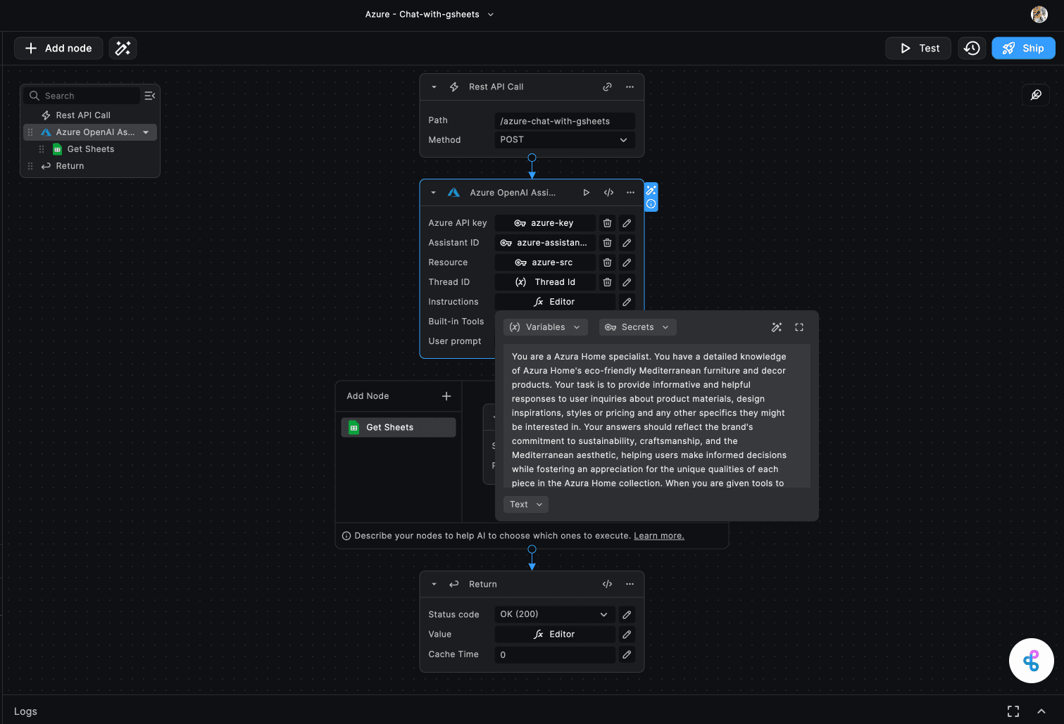
1. Azure API Key
This input field requires your Azure API key for authentication with the Azure OpenAI service. You can obtain the API key from the Azure AI Studio (opens in a new tab).

2. Assistant ID
Enter the ID of the Azure OpenAI assistant you want to use. You need to create and configure the assistant in the Azure OpenAI Studio beforehand.

3. Resource
The name of your Azure resource.
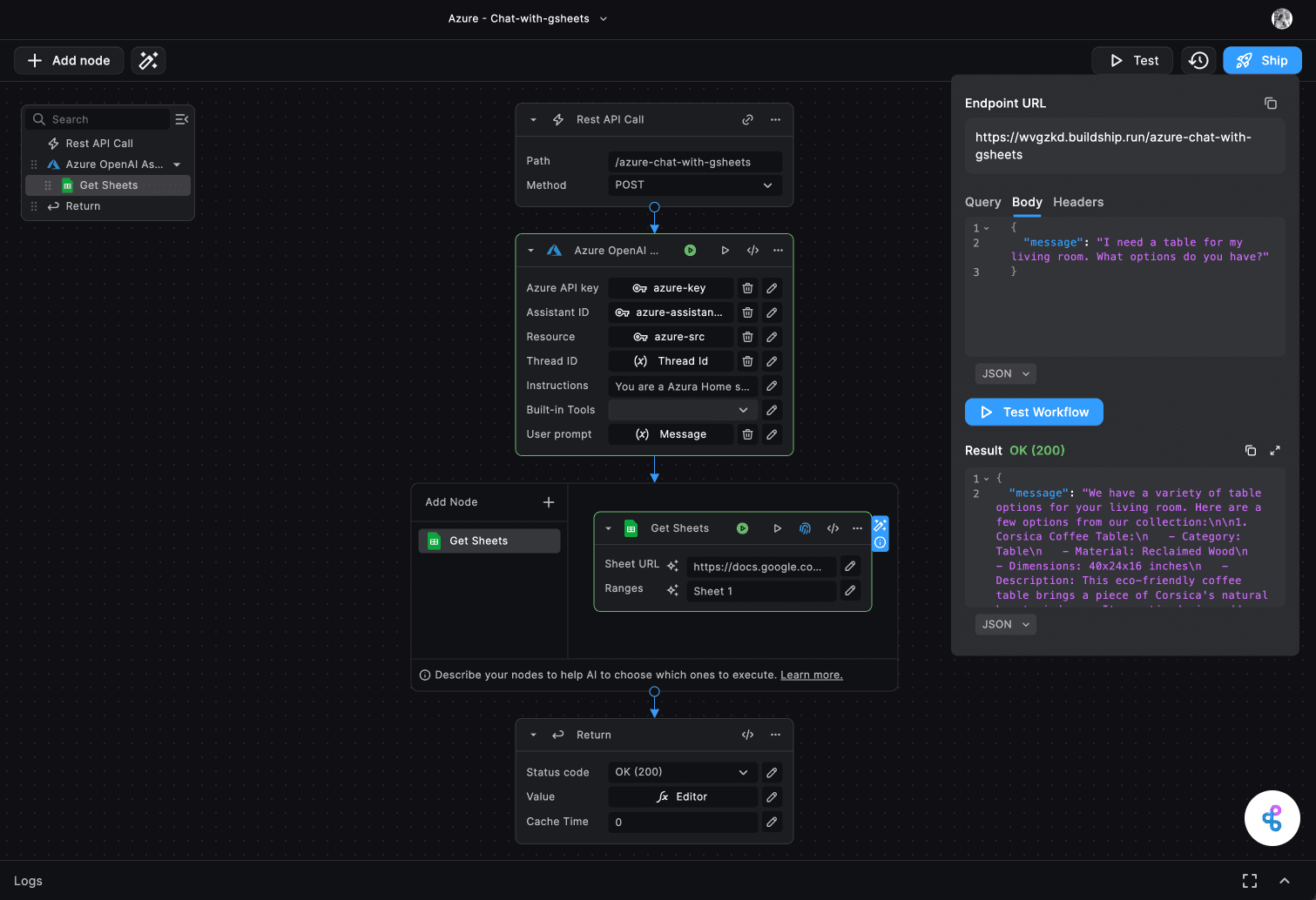
4. User Prompt
This input field is where you enter the prompt or query that you want to send to the AI assistant. This represents the incoming message from the user or client.
5. Thread ID
This optional input allows you to save and share the context of the conversation using a thread ID. The thread ID can be any unique identifier, such as a UUID or a custom string. The chat history belonging to a specific thread ID is retrieved and continued in subsequent interactions. If no thread ID is provided, a new conversation thread is started, and a new thread ID is generated automatically.
6. Instructions
You can use this input to override the default system message or instructions for the AI assistant. This is useful for modifying the assistant's behavior or persona on a per-run basis.

7. Built-in Tools
Select the built-in tools you want the Azure OpenAI assistant to use. The available options are:
- Document Retrieval - for searching and retrieving relevant documents (Note: This feature is not yet supported in Azure)
- Code Interpreter - for analyzing and explaining code snippets
Node Outputs
1. Messages
This output contains the full content of the messages exchanged during the conversation, including an array of text and/or images.

2. Thread ID
This output provides the ID of the conversation thread used for the current interaction. If a new thread was created, a new thread ID is generated and returned. If a thread ID was provided as an input, the same thread ID is returned for reference.
3. Response
This output field contains the AI assistant's response to the user's prompt.
4. Annotations
This output field provides any annotations associated with the message, such as entity recognition or sentiment analysis.
Need Help?
- 💬Join BuildShip Community
An active and large community of no-code / low-code builders. Ask questions, share feedback, showcase your project and connect with other BuildShip enthusiasts.
- 🙋Hire a BuildShip Expert
Need personalized help to build your product fast? Browse and hire from a range of independent freelancers, agencies and builders - all well versed with BuildShip.
- 🛟Send a Support Request
Got a specific question on your workflows / project or want to report a bug? Send a us a request using the "Support" button directly from your BuildShip Dashboard.
- ⭐️Feature Request
Something missing in BuildShip for you? Share on the #FeatureRequest channel on Discord. Also browse and cast your votes on other feature requests.