Scrape Web URL
Extract data from static web pages by scraping their text content. This node works great for less dynamic sites that don't rely on javascript to load.
Using the Scrape Web URL Node
The Scrape Web URL node's functionality includes fetching the content of a web page for the provided url, the node accepts these parameters:
-
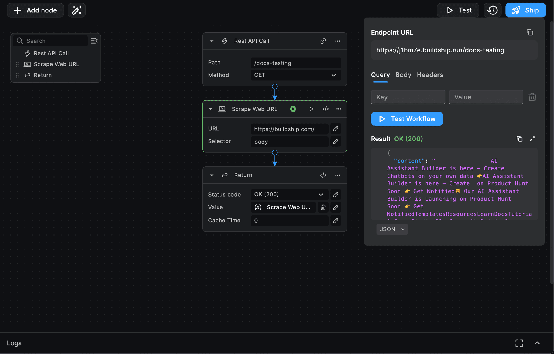
URL (required): The URL of the page you want to scrape. Example: https://docs.buildship.com (opens in a new tab).
-
Selector (optional): Specific HTML selector you want to extract text content from (by default body will be used).
Usage Example: Suppose you want to scrape https://buildship.com (opens in a new tab):
Running the node with the url https://buildship.com and selector body will return the entire text content of the
page.

Need Help?
- 💬Join BuildShip Community
An active and large community of no-code / low-code builders. Ask questions, share feedback, showcase your project and connect with other BuildShip enthusiasts.
- 🙋Hire a BuildShip Expert
Need personalized help to build your product fast? Browse and hire from a range of independent freelancers, agencies and builders - all well versed with BuildShip.
- 🛟Send a Support Request
Got a specific question on your workflows / project or want to report a bug? Send a us a request using the "Support" button directly from your BuildShip Dashboard.
- ⭐️Feature Request
Something missing in BuildShip for you? Share on the #FeatureRequest channel on Discord. Also browse and cast your votes on other feature requests.